New year, New Homelab
My homelab journey
Sometime around Black Friday last year, I was doomscrolling through Amazon’s sales and a surprisingly good deal of a used ‘HP Elitedesk 800 G4’ caught my attention. It had Intel vPro, core i5 processor and 512GB storage with 16GB RAM. It was around €200. Remember, this is before the craze for RAM and SSDs caught up on this side of Atlantic. I have been following various subs like r/selfhosted, r/homelab, r/HomeNetworking etc for more than a year by now and I could sense that this might be a good starting point. Little did I realise, this would take me down a rabbit hole and end up being a quite expensive hobby.
Anyway, between the Christmas holidays and now, I started working on the evenings and weekends to get it up running. At this moment, I think I have all the necessary hardware I would eventually want for a fully functioning homelab. (Except for 2 NAS HDDs, because, geez!, they are also getting expensive now). The actual installation is going slowly though.
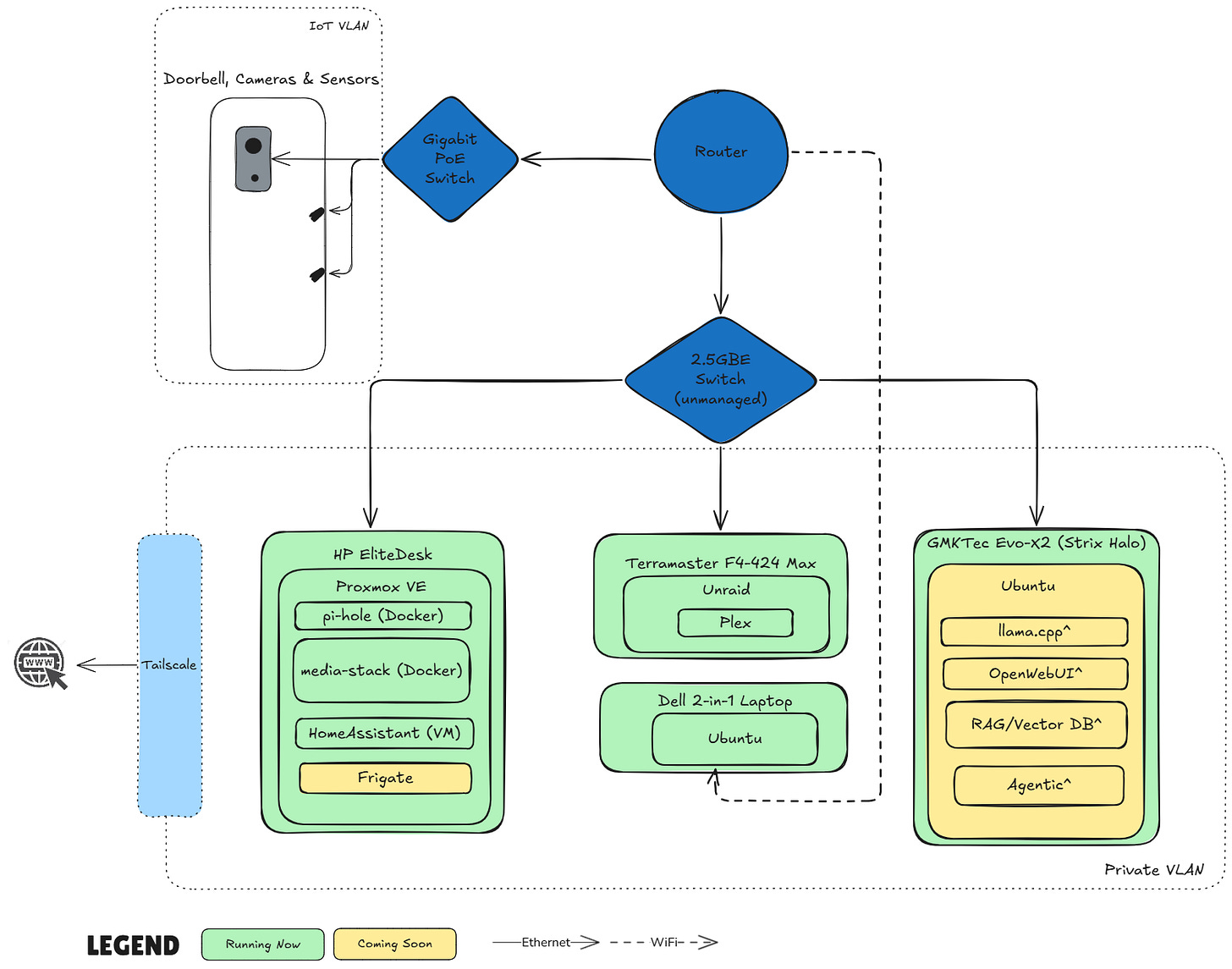
By no means, is mine completed or well defined. Without further ado, here is my (partial) setup.
As you can see, most of the hardware are in place, while the software part is getting built every week.
The main motivation for me to get this out already, even before completing my setup, is this article I read on GitHub. I want to increase my “Luck Surface Area”. While I am trying to find my way around the networking complexities like GPU passthrough for my Coral TPU so that the Frigate will work, I am also seeing a lot of benefit in selfhosting most of these services. Eventually, this might become one of my best investment.
Over the coming weeks, I will be writing more about each component and my learnings. Meanwhile if you have been on a similar journey or have any question/feedback about my setup, I would love to hear!


